一、什么是热点密码?
使用自制程序或MMDVM协议连接到BrandMeister主服务器的热点需要密码才能连接。目前,大多数人都使用“主服务器密码”,该密码通常发布在相应国家/地区的BrandMeister Wiki页面上。现在强烈建议每个用户在BrandMeister Selfcare中设置自己的密码。
二、为什么要为自己的呼号设置个性化热点密码?
如果您没有为热点设置密码,则任何人都可以使用您的个人DMR ID配置其热点,并使用主人公开记录的默认密码进行连接,并开始将热点与您的呼号一起使用!通过创建自己的密码,您可以确保您是唯一能够使用您的DMR ID设置热点的人。
三、如何进行 ?
(一)首先,在BrandMeister自助服务中创建密码。
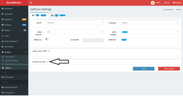
1. 登录您的BrandMeister Selfcare。
2.在右上角,单击您的呼号。
3.单击“SelfCare”选项。
4.在页面底部,选中“Hotspot Security”框。
5.将出现一个密码框。输入您的热点密码,然后单击“保存”。
(二)在热点上设置密码
1.登录您的pi-Star Web界面,然后单击配置页面。
2.向下滚动到“DMR配置”部分,然后在“Hotspot Security”字段中输入您的热点密码。
3.单击该字段下方的“应用更改”按钮。
请注意,如果字段Hotspot Security为空,它将恢复为使用pi-Star更新提供的DMR主机文件中的默认密码。






